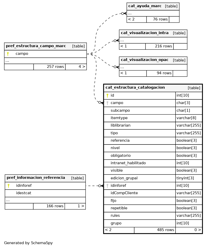
Columns
| Column | Type | Size | Nulls | Auto | Default | Children | Parents | Comments | |||
|---|---|---|---|---|---|---|---|---|---|---|---|
| id | INT | 10 | √ | null |
|
|
|||||
| campo | CHAR | 3 | √ | NULL |
|
|
|||||
| subcampo | CHAR | 1 | √ | NULL |
|
|
|||||
| itemtype | VARCHAR | 8 | √ | NULL |
|
|
|||||
| liblibrarian | VARCHAR | 255 | √ | NULL |
|
|
|||||
| tipo | VARCHAR | 255 | √ | NULL |
|
|
|||||
| referencia | BOOLEAN | 3 | 0 |
|
|
||||||
| nivel | BOOLEAN | 3 | null |
|
|
||||||
| obligatorio | BOOLEAN | 3 | 0 |
|
|
||||||
| intranet_habilitado | INT | 10 | √ | 0 |
|
|
|||||
| visible | BOOLEAN | 3 | 1 |
|
|
||||||
| edicion_grupal | TINYINT | 3 | 1 |
|
|
||||||
| idinforef | INT | 10 | √ | NULL |
|
|
|||||
| idCompCliente | VARCHAR | 255 | √ | NULL |
|
|
|||||
| fijo | BOOLEAN | 3 | 0 |
|
|
modificable = 0, No modificable = 1 |
|||||
| repetible | BOOLEAN | 3 | 1 |
|
|
repetible = 1 (es petible) |
|||||
| rules | VARCHAR | 255 | √ | NULL |
|
|
|||||
| grupo | INT | 10 | null |
|
|
Indexes
| Constraint Name | Type | Sort | Column(s) |
|---|---|---|---|
| PRIMARY | Primary key | Asc | id |
| idinforef | Performance | Asc | idinforef |
| indiceTodos | Performance | Asc/Asc/Asc | campo + subcampo + itemtype |


