meran
.meran
Tables
(current)
Columns
Constraints
Relationships
Orphan Tables
Anomalies
Routines
All Relationships
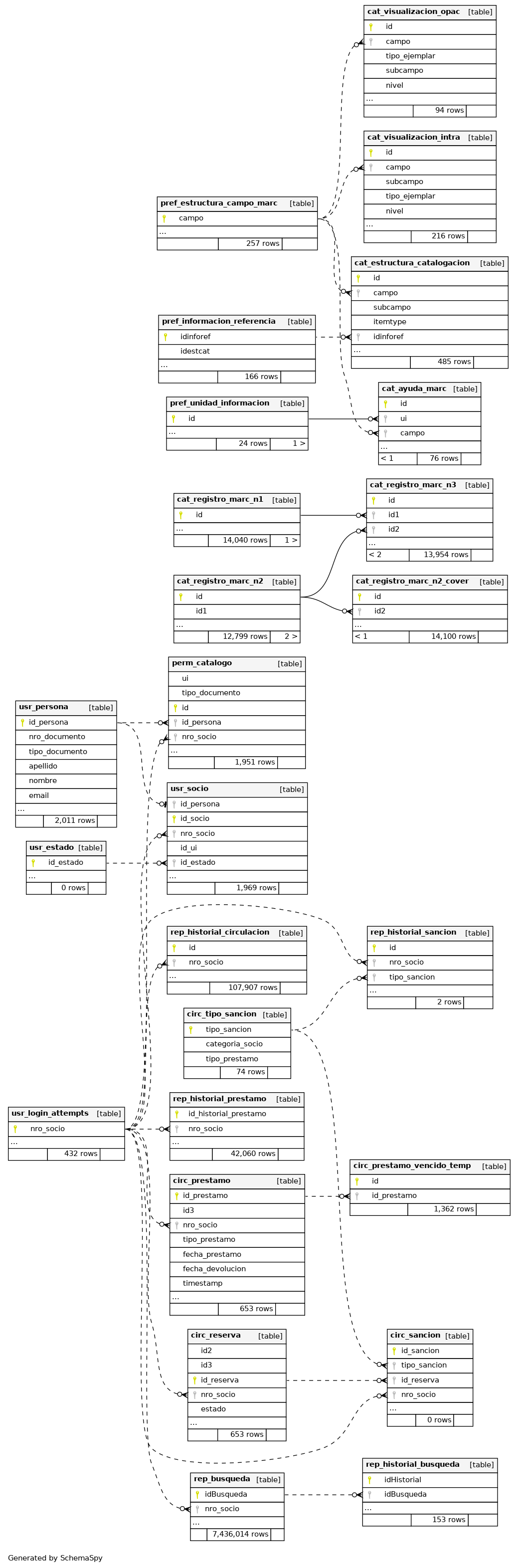
Diagrams
By default only columns that are primary keys, foreign keys or indexes are shown.
Compact
Large
Compact Implied
Large Implied